KDiff3是一款文件比较与合并工具软件,将比较功能和合并功能结合在一起,全面地满足用户的使用需求。软件在文件比较方面,可以对比两个文字文件相同之处以及不同之处,并以不同的颜色及指标标示出来,使用户看的更清楚,非常方便。当你发现两个文件有很多相同的地方,然后需要编辑修改,它可以帮助你显示突出语法,长行自动换行,自动检测文件或文件夹更改等等,进行一系列操作,帮助你快速编辑、修改文件内容。其在文件合并方面,可以将多个文件进行合并,提供有自动化的合并工具,方便使用者进行有关合并的操作。这里为大家带来的是
KDiff3绿色版,体积小巧,占用内存空间非常小,无需安装,下载即可运行使用,给用户在使用方面提供了便利,使用软件之前,不需要进行繁琐的安装步骤,非常方便。你不止只是可以在你常用的电脑上使用,也可以放在U盘或者其他设备上拷贝到需要的系统上使用,随时随地便捷的使用,满足你的需求,喜欢的用户朋友们快来免费下载试试吧。

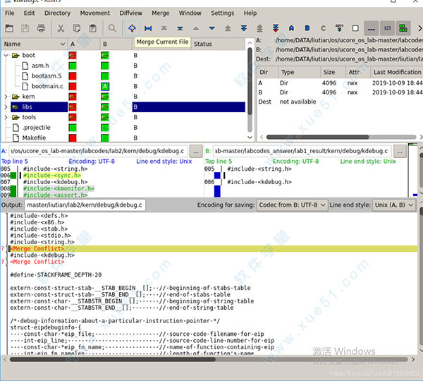
KDiff3 使用教程
1、我们选定两个文件夹,与输出文件夹,之后对比完毕。
2、点击F7就是表明开始合并,然后如果有需要手工合并的,他会提示你,你需要双击那个文件,下面会有代码。

3、如果需要手工merge的话会提示你,打开该文件。
4、代码中右键可以选择代码:

5、然后一直f7,直到都合并完成。
功能特色
1、比较或合并两个或三个文本输入文件或目录。
2、显示逐行和逐字符(!)的差异。
3、提供自动合并功能。
4、集成的编辑器,可轻松解决合并冲突。
5、支持Unicode,UTF-8和其他
编解码器,通过字节顺序标记“ BOM”自动检测。
6、在KDE上支持KIO(允许访问ftp,sftp,fish,smb等)
7、印刷差异。
8、手动对齐线。
9、自动合并版本控制历史记录($ Log $)
10、并具有直观的图形用户界面。
11、Windows-Explorer集成Diff-Ext-for-KDiff3-安装程序中包含的shell扩展。
12、KDE-Konqueror / Dolphin服务菜单插件。
13、与Windows的IBM-Rational-Clearcase的简化集成。

软件优势
1、通过一行行或者一个字母一个字母的查看不同
KDIFF3可以准确的显示代码中的不同点通过图形颜色。当你需要做代码审核是你可以想下面这样子:
2、一目了然的可以看到空白处的不同
制表符和空白更直观的展示了两者的不同,可以在左边总结的列中看到行中出现了大量不同的代码(并不用担心你的 代码被别人修改)
3、三重差异
分析三个文件有什么不同。
ABC代表左中右窗口,并且用蓝色绿色红色加以区分
如果在一行中有一份文件是相同的另一份文件是不同的那么就会通过颜色显示文件的不同之处。红色代表文件中的差异。
4、合并两份三份文件更方便
KDIFF3 可以两份、三份文件可以自动合并。当文件合并遇到冲突会显示在窗口下方的编辑页面。并且可以点击窗口中的ABC来选取你使用哪一份代码。

支持平台
1、KDE4
2、来自qt-project.org的Qt-lib支持的任何Un * x。
3、MS-Windows。
4、Apple Mac OSX二进制文件可用。(0.9.98)
5、理论上,Qt库可用于任何平台(Qt4或Qt5)。
更新日志
v0.9.95更新:
1、现在会显示每个文件的行尾样式。
2、翻译更新。
3、修复一些一组Bug。
0条评论